qcow upload and attach to vm
Build random virtual machine, on OS tab select do not use any media
Upload qcow image to proxmox server (works on smb share as well)
/home/csr/Downloads/Lab/nnSCZ910p1-img-vm_kvm.qcow2
run command qm importdisk 501 nnSCZ910p1-img-vm_kvm.qcow2 Data
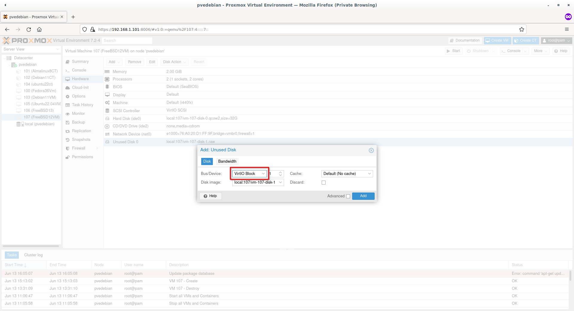
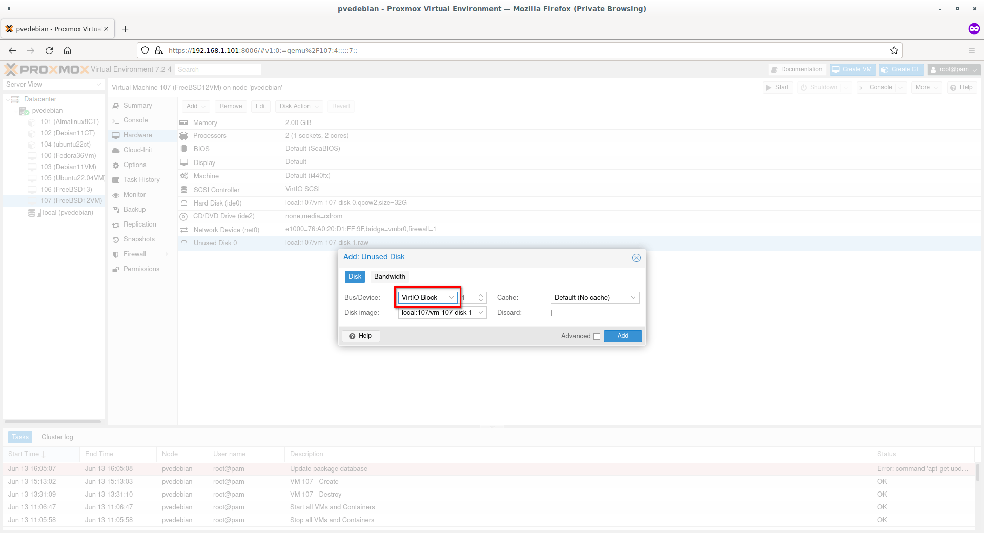
attach disk to VM
Change the boot order
Boot machine (remove image disk and keep new only)



No Comments